장치 제어는 컴퓨터에 설치되거나 컴퓨터에 연결된 장치(예: 하드 드라이브, 카메라 또는 Wi-Fi 모듈)에 대한 사용자 접근을 관리합니다. 이는 이러한 장치가 연결될 때 컴퓨터를 감염으로부터 보호하고 데이터 손실 또는 유출을 방지할 수 있습니다.
장치 접근 레벨
장치 제어는 다음 레벨에서 접근을 제어합니다:
다음과 같이 장치 접근 설정을 구성할 수 있습니다:
다음과 같이 장치 접근 설정을 구성할 수 있습니다:
다음 데이터를 기반으로 신뢰하는 장치를 추가할 수 있습니다:
SCSI\CDROM&VEN_NECVMWAR&PROD_VMWARE_SATA_CD00\5&354AE4D7&0&000000. 여러 특정 장치를 추가하려는 경우 ID별로 장치를 추가하는 것이 편리합니다.VID_1234&PID_5678. 조직에서 특정 모델의 장치를 사용하는 경우 모델별로 장치를 추가하는 것이 편리합니다. 이런 식으로 이 모델의 모든 장치를 추가할 수 있습니다.* 문자는 모든 문자의 조합을 나타냅니다. Kaspersky Endpoint Security는 마스크를 입력할 때 ? 문자를 지원하지 않습니다. 예를 들면 WDC_C*와 같습니다.* 문자는 모든 문자의 조합을 나타냅니다. Kaspersky Endpoint Security는 마스크를 입력할 때 ? 문자를 지원하지 않습니다. 예: VID_05AC & PID_ *.장치 제어는 접근 규칙을 사용하여 장치에 대한 사용자 접근을 규제합니다. 장치 제어를 사용하면 장치 연결/연결 끊김 이벤트도 저장할 수 있습니다. 이벤트를 저장하려면 정책에서 이벤트 등록을 구성해야 합니다.
장치에 대한 접근이 연결 버스(
상태)에 따른다면 Kaspersky Endpoint Security는 장치 연결/연결 끊김 이벤트를 저장하지 않습니다. Kaspersky Endpoint Security를 사용하여 장치 연결/연결 끊김 이벤트를 저장하려면 해당 장치에 대한 접근을 허용하거나(
상태) 장치를 신뢰하는 목록에 추가합니다.
장치 제어로 차단된 장치가 컴퓨터에 연결되면 Kaspersky Endpoint Security가 접근을 차단하고 알림을 표시합니다(아래 그림 참조).

장치 제어 알림
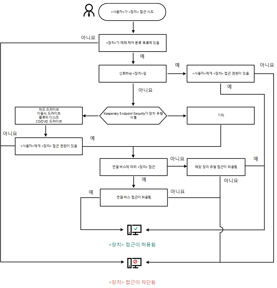
장치 제어 동작 알고리즘
Kaspersky Endpoint Security는 사용자가 장치를 컴퓨터에 연결한 후 장치에 대한 접근을 허용할지 여부를 결정합니다(아래 그림 참조).

장치 제어 동작 알고리즘
장치가 연결되고 접근이 허용되는 경우에는 접근 규칙을 편집하고 접근을 차단할 수 있습니다. 이 경우 다음 번에 누군가가 이 장치에 접근을 시도하면(폴더 트리 보기, 읽기/쓰기 작업 수행 등) Kaspersky Endpoint Security에서 접근을 차단합니다. 파일 시스템이 없는 장치는 다음 번에 장치가 연결되는 경우에만 차단됩니다.
Kaspersky Endpoint Security가 설치된 컴퓨터의 사용자가 본인이 실수로 차단되었다고 생각하는 장치에 접근을 요청해야 하는 경우 사용자에게 접근 허용 요청 안내를 전송합니다.
장치 제어 구성 요소 설정
파라미터 |
설명 |
|---|---|
임시 접근 요청 허용 (Kaspersky Security Center 콘솔에서만 사용 가능) |
이 확인란을 선택하면 Kaspersky Endpoint Security 로컬 인터페이스 전반에서 접근 허용 요청 버튼을 사용할 수 있습니다. 이 버튼을 사용해 사용자가 차단된 장치에 대한 임시 접근 권한을 요청할 수 있습니다. |
장치 및 Wi-Fi 네트워크
|
이 표에는 장치 제어 구성 요소의 분류에 따라 사용 가능한 모든 장치 유형과 해당 접근 상태가 포함되어 있습니다. |
연결 버스 |
장치 제어 구성 요소의 분류에 따라 연결 버스 접근 상태를 포함해 사용 가능한 모든 연결 버스 목록. |
신뢰하는 장치 |
신뢰하는 장치와 이러한 장치에 대한 접근이 허용된 사용자 목록입니다. |
안티 브리징 |
안티 브리징은 네트워크 브리지가 생성되는 것을 막아 컴퓨터에서 여러 개의 네트워크에 동시에 연결되지 않도록 합니다. 따라서 보호되지 않는 무단 네트워크를 통한 공격으로부터 회사 네트워크를 보호할 수 있습니다. 안티 브리징은 장치의 우선 순위에 따라 여러 개의 네트워크가 연결되는 것을 차단합니다. 규칙 목록에서 순위가 높은 장치일수록 그 우선 순위도 높습니다. 활성 연결과 새 연결 모두 같은 유형(예: Wi-Fi)인 경우 Kaspersky Endpoint Security는 활성 연결을 차단하고 새 연결을 허용합니다. 활성 연결과 새 연결의 유형이 서로 다른 경우(예: 네트워크 어댑터와 Wi-Fi)에는 Kaspersky Endpoint Security가 우선 순위가 낮은 연결을 차단하고 우선 순위가 높은 연결을 허용합니다. 안티 브리징은 세 가지 유형의 장치 즉, 네트워크 어댑터, Wi-Fi, 모뎀과의 작업을 지원합니다. |
메시지 템플릿 |
차단 관련 메시지. 사용자가 차단된 장치에 접근하려고 할 때 표시되는 메시지의 템플릿입니다. 이 메시지는 사용자가 해당 사용자에 대해 차단된 장치 컨텐츠에 대한 작업을 수행하려고 할 때도 나타납니다. 관리자에게 메시지 보내기. 사용자가 장치 접근이 잘못 차단되었거나 장치 컨텐츠 작업이 잘못 금지되었다고 생각하는 경우 LAN 관리자에게 보내는 메시지 템플릿입니다. 사용자가 액세스 제공을 요청하면 Kaspersky Endpoint Security는 Kaspersky Security Center에 관리자에게 장치 접근 차단 메시지 보내기 이벤트를 보냅니다. 이벤트 설명에는 대체 변수와 함께 관리자에게 보내는 메시지가 포함됩니다. 사전 정의된 이벤트 조회 사용자 개선 요청 사항을 사용하여 Kaspersky Security Center 콘솔에서 이러한 이벤트를 볼 수 있습니다. 조직에 Kaspersky Security Center가 배포되어 있지 않거나 중앙 관리 서버에 연결되어 있지 않은 경우 애플리케이션은 지정된 이메일 주소로 관리자에게 메시지를 보냅니다. |