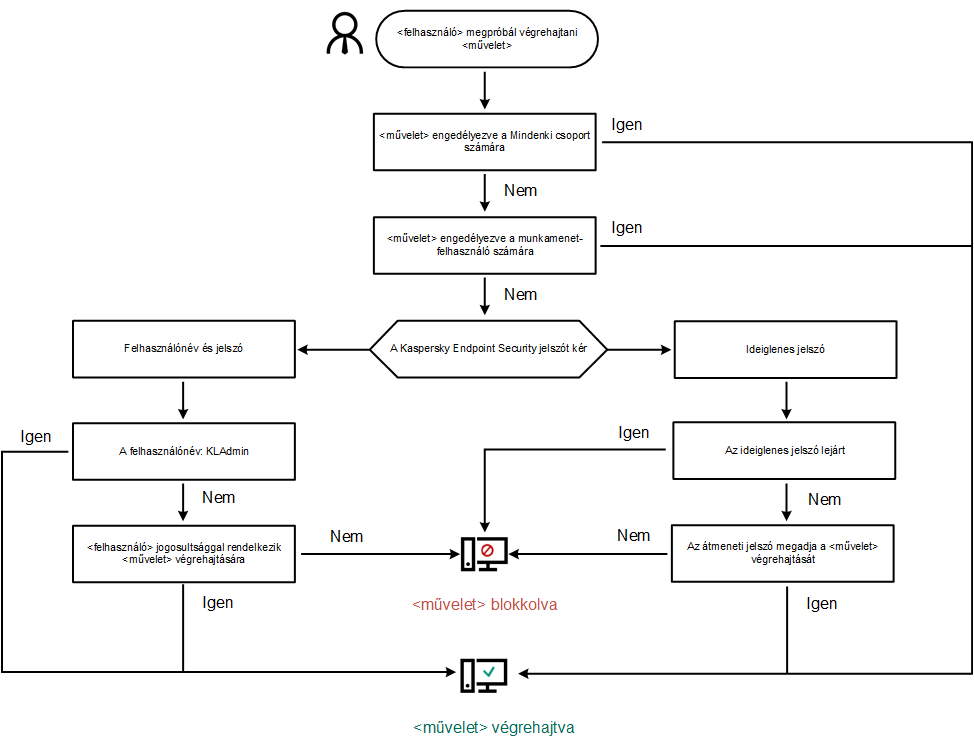
Egy-egy számítógépet több, a számítógéphez különböző méretékben értő felhasználó is használhat. Ha a felhasználók korlátlanul hozzáférhetnek a Kaspersky Endpoint Security alkalmazáshoz és beállításaihoz, csökkenhet a számítógép védelmének általános szintje. A Jelszóvédelemmel korlátozhatja a felhasználók Kaspersky Endpoint Security-hez történő hozzáférését, a megadott jogosultságok alapján (például, jogosultság az alkalmazásból való kilépéshez).
Ha a felhasználónak, aki elindította a Windows munkamenetet, (munkamenet felhasználó) jogosultsága van a művelet végrehajtására, akkor a Kaspersky Endpoint Security nem kér felhasználónevet és jelszót vagy ideiglenes jelszót. A felhasználó hozzáférést kap a Kaspersky Endpoint Security alkalmazáshoz, a kapott jogosultságok alapján.
Ha a munkamenet-felhasználónak nincs jogosultsága a művelet végrehajtására, akkor a következő módokon kaphat elérést az alkalmazáshoz:
Ez a módszer alkalmas a napi műveletekhez. A jelszóval védett művelet végrehajtásához meg kell adnia a kért jogosultsággal rendelkező felhasználó tartományfiókjának bejelentkezési adatait. Ebben az esetben a számítógépnek a tartományban kell lennie. Ha a számítógép nincs a tartományban, akkor használhatja a KLAdmin fiókot vagy egy manuálisan hozzáadott fiókot.
Ez a módszer alkalmas átmeneti jogosultságok megadásához, hogy a vállalati hálózaton lévő felhasználó számára tiltott műveleteket végezzen el (például az alkalmazásból való kilépés). Ha az átmeneti jelszó lejár, vagy a munkamenet véget ér, a Kaspersky Security visszaállítja a beállításokat a korábbi állapotra.
Ha a felhasználó jelszóval védett tevékenységet végez el, a Kaspersky Endpoint Security kéri a felhasználótól a felhasználónevet, jelszót vagy az átmeneti jelszót (lásd a korábbi ábrát).
A jelszóbeviteli ablakban csak az ALT+SHIFT billentyűkombináció használatával válthat nyelvet. Más gyorsgombok használata nem működik a nyelvváltásnál – még akkor sem, ha azok az operációs rendszerben vannak konfigurálva.

Kaspersky Endpoint Security elérési jelszó kérése
Felhasználónév és jelszó
A Kaspersky Endpoint Security eléréséhez meg kell adnia a fiók bejelentkezési adatait. A jelszóvédelem a következő fiókokat támogatja:
Ideiglenes jelszó
Az ideiglenes jelszó használható arra, hogy átmeneti elérést adjon a Kaspersky Endpoint Security-hez egy olyan egyéni számítógépnek, ami a vállalati hálózaton kívül található. A Rendszergazda létrehoz egy ideiglenes jelszót az egyéni számítógép számára a Kaspersky Security Center számítógépes tulajdonságaiban. A Rendszergazda kiválasztja a tevékenységeket, amiket védeni fog az ideiglenes jelszó, majd megadja az ideiglenes jelszó érvényességi idejét.
Jelszóvédelem működési algoritmus
A Kaspersky Endpoint Security a következő algoritmus alapján dönti el, hogy engedélyezze vagy letiltsa a jelszóval védett tevékenységet (lásd az alábbi ábrán).

Jelszóvédelem működési algoritmus