Подключение утилиты удаленной диагностики к клиентскому устройству

Чтобы подключить утилиту удаленной диагностики к клиентскому устройству:

  1. В дереве консоли выберите любую группу администрирования.
  2. В рабочей области на закладке Устройства в контекстном меню любого устройства выберите пункт Внешние инструменты → Удаленная диагностика.

    В результате открывается главное окно утилиты удаленной диагностики.

  3. В первом поле главного окна утилиты удаленной диагностики определите, какими средствами требуется подключиться к устройству:
    • Доступ средствами сети Microsoft Windows.
    • Доступ средствами Сервера администрирования.
  4. Если в первом поле главного окна утилиты вы выбрали вариант Доступ средствами сети Microsoft Windows:
    • В поле Устройство укажите адрес устройства, к которому требуется подключиться.

      В качестве адреса устройства можно использовать IP-адрес, NetBIOS- или DNS-имя.

      По умолчанию указан адрес устройства, из контекстного меню которого запущена утилита.

    • Укажите учетную запись для подключения к устройству:
      • Подключиться от имени текущего пользователя (выбрано по умолчанию). Подключитесь под учетной записью текущего пользователя.
      • При подключении использовать предоставленное имя пользователя и пароль. Подключитесь под указанной учетной записью. Укажите Имя пользователя и Пароль нужной учетной записи.

      Подключение к устройству возможно только под учетной записью локального администратора устройства.

  5. Если в первом поле главного окна утилиты вы выбрали вариант Доступ средствами Сервера администрирования:
    • В поле Сервер администрирования укажите адрес Сервера администрирования, с которого следует подключиться к устройству.

      В качестве адреса Сервера можно использовать IP-адрес, NetBIOS- или DNS-имя.

      По умолчанию указан адрес Сервера, с которого запущена утилита.

    • Если требуется, установите флажки Использовать SSL, Сжимать трафик и Устройство принадлежит подчиненному Серверу администрирования.

      Если установлен флажок Устройство принадлежит подчиненному Серверу администрирования, в поле Устройство принадлежит подчиненному Серверу администрирования вы можете выбрать подчиненный Сервер администрирования, под управлением которого находится устройство, нажав на кнопку Обзор.

  6. Для подключения к устройству нажмите на кнопку Войти.

    Вы должны авторизовываться с помощью двухэтапной проверки, если двухэтапная проверка для вашей учетной записи включена.

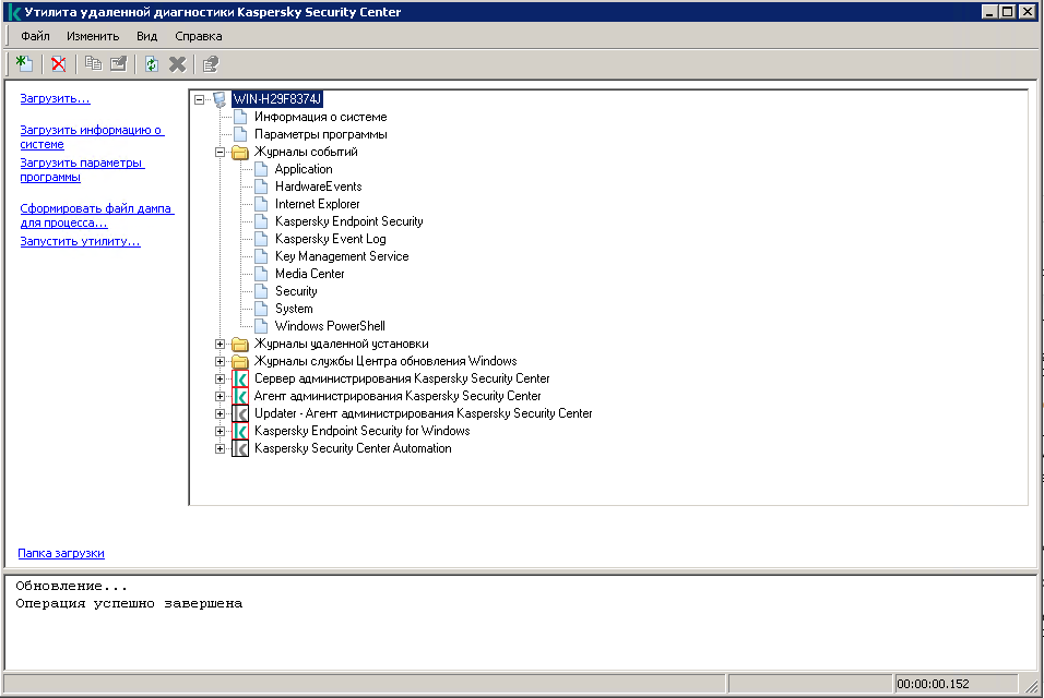
В результате откроется окно удаленной диагностики устройства (см. рис. ниже). В левой части окна расположены ссылки для выполнения операций по диагностике устройства. В правой части окна расположено дерево объектов устройства, с которыми может работать утилита. В нижней части окна отображается процесс выполнения операций утилиты.

Утилита удаленной диагностики. Окно удаленной диагностики устройства

Утилита удаленной диагностики сохраняет загруженные с устройств файлы на рабочем столе устройства, с которого она запущена.

См. также:

О двухэтапной проверке

В начало