管理伺服器位於 DMZ、受管理裝置位於網際網路
下圖顯示管理伺服器處於 DMZ 中且受管理裝置,包括行動裝置,都在網際網路中時的資料流量。

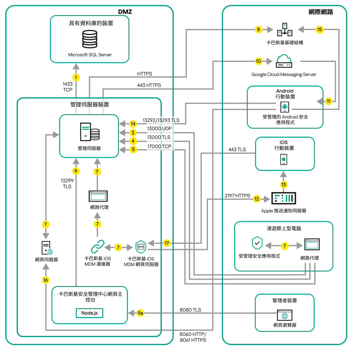
管理伺服器位於 DMZ、受管理行動裝置位於網際網路
在該影像中,未使用連線閘道器:行動裝置直接連線到管理伺服器。
箭頭表示流量的開始:每個箭頭從發起連線的裝置指向“回答”請求的裝置。連接埠號和用於資料傳輸的協定名稱被提供。每個箭頭都有數字標籤,對應的資料流量詳情是:
- 管理伺服器傳送資料到資料庫。如果您安裝管理伺服器和資料庫到不同裝置,您必須使資料庫所在裝置的必要連接埠可用(例如,連接埠 3306 用於 MySQL 伺服器,或連接埠 1433 用於 Microsoft SQL Server)。請參閱 DBMS 文件以取得相關資訊。
- 來自管理伺服器的通信請求被傳輸到所有非行動受管理裝置,透過 UDP 連接埠 15000。
網路代理會在一個廣播網域中傳送要求給彼此。資料之後會傳送至管理伺服器並用來定義廣播網域的限制,以及發佈點的自動分配(若已啟用此選項)。
如果管理伺服器無法直接存取受管理裝置,則不會直接傳送從管理伺服器到這些裝置的通信請求。
- 受管理裝置關閉的資訊透過 UDP 連接埠 13000 被從網路代理傳輸到管理伺服器。
- 管理伺服器透過 TLS 連接埠 13000 從網路代理和從屬管理伺服器接收連線。
如果您使用卡巴斯基安全管理中心的早期版本,您網路中的管理伺服器可以透過非 TLS 連接埠 14000 從網路代理接收連線。卡巴斯基安全管理中心也支援透過連接埠 14000 連線網路代理,儘管使用 TLS 連接埠 13000 是被建議的。
發佈點在早期卡巴斯基安全管理中心版本中被叫做更新代理。
- 受管理裝置(除了行動裝置)透過 TCP 連接埠 17000 請求啟動。如果裝置自己擁有網際網路連線,則不必要;此種情況下,裝置直接透過網際網路傳送資料到 Kaspersky 伺服器。
- 基於 MMC 的管理主控台透過連接埠 13291 傳送資料到管理伺服器。(管理主控台可以安裝在相同或不同裝置。)
- 單一裝置交換本機流量的應用程式(在管理伺服器或受管理裝置之一)。不需要開啟任何外部連接埠。
- 從管理伺服器到 Kaspersky 伺服器的資料(例如 KSN 資料或產品授權資訊)和從 Kaspersky 伺服器到管理伺服器的資料(例如應用程式更新和病毒資料庫更新)使用 HTTPS 協定傳輸。
如果您不想讓您的管理伺服器擁有網際網路連線,您必須手動管理該資料。
- 卡巴斯基安全管理中心 網頁主控台伺服器透過 TLS 連接埠 13299 傳送資料到管理伺服器,該管理伺服器可能被安裝到相同或不同裝置。
9a.來自 Web 瀏覽器(安裝在管理員的其他裝置)的流量透過 TLS 連接埠 8080 傳輸到卡巴斯基安全管理中心 網頁主控台伺服器。卡巴斯基安全管理中心 網頁主控台伺服器可以安裝到管理伺服器或其他裝置。
- 僅對 Android 行動裝置:來自管理伺服器的資料被傳輸到 Google 伺服器。該連線用於通知 Android 行動裝置他們需要連線到管理伺服器。然後推送通知被傳送到行動裝置。
- 僅對 Android 行動裝置:來自 Google 伺服器的推送通知被傳送到行動裝置。該連線用於通知行動裝置他們需要連線到管理伺服器。
- 僅對 iOS 行動裝置:來自 iOS MDM 伺服器的資料被傳送到 Apple 推送通知伺服器。然後推送通知被傳送到行動裝置。
- 僅對 iOS 行動裝置:推送通知從 App 伺服器被傳送到行動裝置。該連線用於通知 iOS 行動裝置他們需要連線到管理伺服器。
- 僅對行動裝置:來自受管理應用程式的資料透過 TLS 連接埠 13292 / 13293 被傳輸到管理伺服器(或連線閘道器)— 直接或透過反向代理。
- 僅對行動裝置:來自行動裝置的資料被傳輸到 Kaspersky 基礎架構。
如果行動裝置沒有網際網路存取,資料透過連接埠 17100 傳送到管理伺服器,然後管理伺服器將其傳送到 Kaspersky 基礎架構;然而,該方案很少被套用。
- 來自受管理裝置,包括行動裝置的包請求被傳輸到 Web 伺服器,該伺服器位於管理伺服器所在裝置。
- 僅對 iOS 行動裝置:來自行動裝置的資料透過 TLS 連接埠 443 傳輸到 iOS MDM 伺服器,該伺服器位於管理伺服器裝置或連線閘道。
頁頂